¿Por qué un ERP es el corazón digital de tu empresa?
En el mundo empresarial actual, la información es el pulso que mantiene viva la operación. Cuando los datos están dispersos y los procesos desconectados, la productividad se debilita. En Innology Services, creemos que la verdadera transformación digital comienza cuando todos los procesos laten al mismo ritmo.
Jonathan Eduardo Moreno Cirne
11/12/20252 min leer
En el mundo empresarial actual, la información es el pulso que mantiene viva la operación.
Cuando los datos están dispersos y los procesos desconectados, la productividad se debilita.
En Innology Services, creemos que la verdadera transformación digital comienza cuando todos los procesos laten al mismo ritmo.
Por eso, el ERP se ha convertido en el corazón digital que impulsa la eficiencia, la agilidad y la inteligencia de las empresas modernas.
⚙️ 1. El papel vital del ERP en la organización
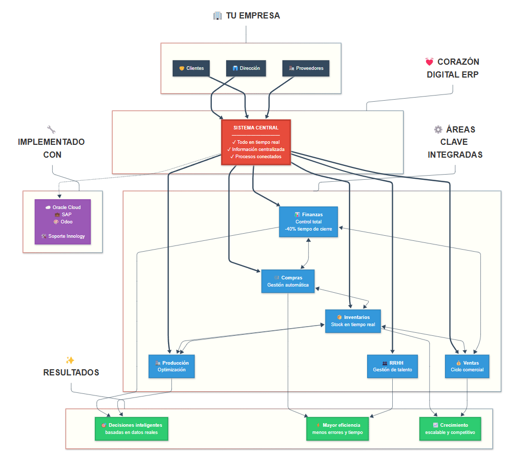
Un ERP (Enterprise Resource Planning) es mucho más que un software: es una plataforma integral que conecta las principales funciones de una empresa —finanzas, compras, inventarios, producción y recursos humanos— en un solo sistema centralizado.
Beneficios clave:
🔹 Centralización de información: todos los datos se gestionan desde un mismo entorno, actualizados en tiempo real.
🔹 Eficiencia operativa: automatiza tareas y elimina procesos repetitivos.
🔹 Visión estratégica: proporciona reportes y análisis para decisiones basadas en datos.
🔹 Escalabilidad: crece con el negocio y se adapta a su evolución.
Un ERP no solo organiza, sino que transforma la manera en que las empresas trabajan y colaboran.
💡 2. ERP: el motor de la transformación digital
La digitalización ya no es una tendencia, es una exigencia competitiva.
El ERP moderno no solo conecta sistemas, sino que conecta personas, información y estrategia.
En Innology Services, hemos comprobado que una correcta implementación permite:
Procesos más ágiles y transparentes.
Mayor colaboración entre departamentos.
Toma de decisiones más rápida y precisa.
Implementar un ERP es mucho más que actualizar tecnología: es cambiar la forma de pensar y operar.
3. Casos de impacto real
Ejemplo práctico:
Una empresa manufacturera que implementó Oracle Cloud ERP logró reducir en un 40% su tiempo de cierre contable y mejorar el control de inventarios.
El resultado fue inmediato: más eficiencia, menos errores y una visión global de su operación.
✨ Cuando los procesos se conectan, los resultados también lo hacen.
🔧 4. Cómo Innology Services impulsa este latido digital
En Innology Services, acompañamos a las empresas a diseñar, implementar y optimizar soluciones ERP adaptadas a sus necesidades.
Nuestros enfoques incluyen:
Oracle Cloud ERP
SAP ERP
Odoo ERP
Migraciones, personalización y capacitación
Nuestro proceso abarca:
Levantamiento de requerimientos.
Diseño y configuración.
Validación y pruebas.
Transición y puesta en marcha.
Soporte post-implementación.
💼 Nos aseguramos de que cada ERP funcione al ritmo del negocio y al servicio de su crecimiento.
Conclusión
El ERP es el centro neurálgico de la gestión empresarial moderna.
Su capacidad para integrar, automatizar y conectar lo convierte en el corazón que impulsa la eficiencia, la innovación y la competitividad.
En Innology Services, ayudamos a las organizaciones a transformar su operación con soluciones que combinan tecnología, experiencia y propósito.
✨ Cuando la tecnología y las personas laten al mismo ritmo, las empresas alcanzan su máximo potencial.


Empresa de consultoría especializada en brindar soluciones integrales y estratégicas a empresas de diferentes sectores industriales, ayudándolas a alcanzar sus objetivos de manera efectiva y sostenible.
Dirección: Calle Los Pinos 14b, Barrio Miraflores, Tlaxcala de Xicohténcatl, Tlax.
Email: informes@innologyservices.com
Tel: (+52) 246-690-7423
© 2018 por Innology Services | Todos los derechos reservados.


CONTACTANOS
Ingrese su correo electronico aquí
Consulta nuestro Aviso de Privacidad
